| Error to Associate Migration Repository [message #647199] |
Fri, 22 January 2016 05:38  |
|
|
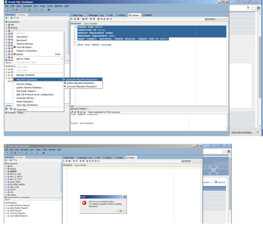
To migrate SQL Server DB to Oracle I have created user as below:
CREATE USER MWREP
IDENTIFIED BY mwrep
DEFAULT TABLESPACE USERS
TEMPORARY TABLESPACE TEMP;
GRANT CONNECT, RESOURCE, CREATE SESSION, CREATE VIEW TO MWREP;
After this I have click on option 'Associate Migration Repository'.
It shows the error as attached image file error1.png

Would you please suggest me the work around for this error.
Thanks.
-
Attachment: Error1.png
(Size: 199.06KB, Downloaded 3631 times)
|
|
|
|
|
|
|
|
|
|
|
|
|
|
|
|
|
|
| Re: Error to Associate Migration Repository [message #647262 is a reply to message #647259] |
Mon, 25 January 2016 00:20   |
 |
Littlefoot
Messages: 21826 Registered: June 2005 Location: Croatia, Europe
|
Senior Member Account Moderator |
|
|
I don't think so. RESOURCE part of the discussion meant to say that - granting that role to a user - you probably granted MORE privileges than he really needs. Here's what it contains:SQL> show user
USER is "SYS"
SQL> select privilege from role_sys_privs where role = 'RESOURCE';
PRIVILEGE
----------------------------------------
CREATE SEQUENCE
CREATE TRIGGER
CREATE CLUSTER
CREATE PROCEDURE
CREATE TYPE
CREATE OPERATOR
CREATE TABLE
CREATE INDEXTYPE
8 rows selected.
SQL>
I believe that people here meant to say that it would be OK if you granted only CREATE TABLE to that user and let it work with it. Then, in some stage, some minutes/days/weeks in the future, he might want to create a procedure but won't be able to do it because of lack of the appropriate privilege - so you'd grant CREATE PROCEDURE.
And so forth - grant only the necessary set of privileges, not predefined role(s) which might contain some privileges that you don't really want to grant.
Therefore, RESOURCE probably contains privileges you need to successfully associate migration repository, but it might also contain some privileges you don't need to associate migration repository.
Now, as the documentation says "grant it at least the RESOURCE role" and it was written by Oracle people, I'd stick to it and leave the RESOURCE role granted.
Think of the whole RESOURCE story as of the "best practices" and consider it next time when you create a new user - just don't automatically grant RESOURCE to it.
|
|
|
|
|
|
|
|