| Exeuting stored procedure in SQLDeveloper [message #435403] |
Wed, 16 December 2009 02:42  |
amolpalekar
Messages: 1 Registered: December 2009
|
Junior Member |
|
|
Hi,
I am learning pl/sql. I have written stored procedure using out mode.
I am unable to execute this procedure in sqldeveloper.
Please find the code of plsql below
CREATE OR REPLACE
PROCEDURE ADD_STUDENT
( p_fname in student.FNAME%type,
p_lname student.LNAME%type,
p_city student.CITY%type,
p_rollno out student.ROLLNO%type
)
AS
v_rollno integer;
BEGIN
select max(rollno) into v_rollno from student;
p_rollno:=v_rollno+1;
insert into student(rollno,fname,lname,city)
values
(p_rollno,p_fname,p_lname,p_city);
dbms_output.PUT_LINE('Row Inserted');
END;
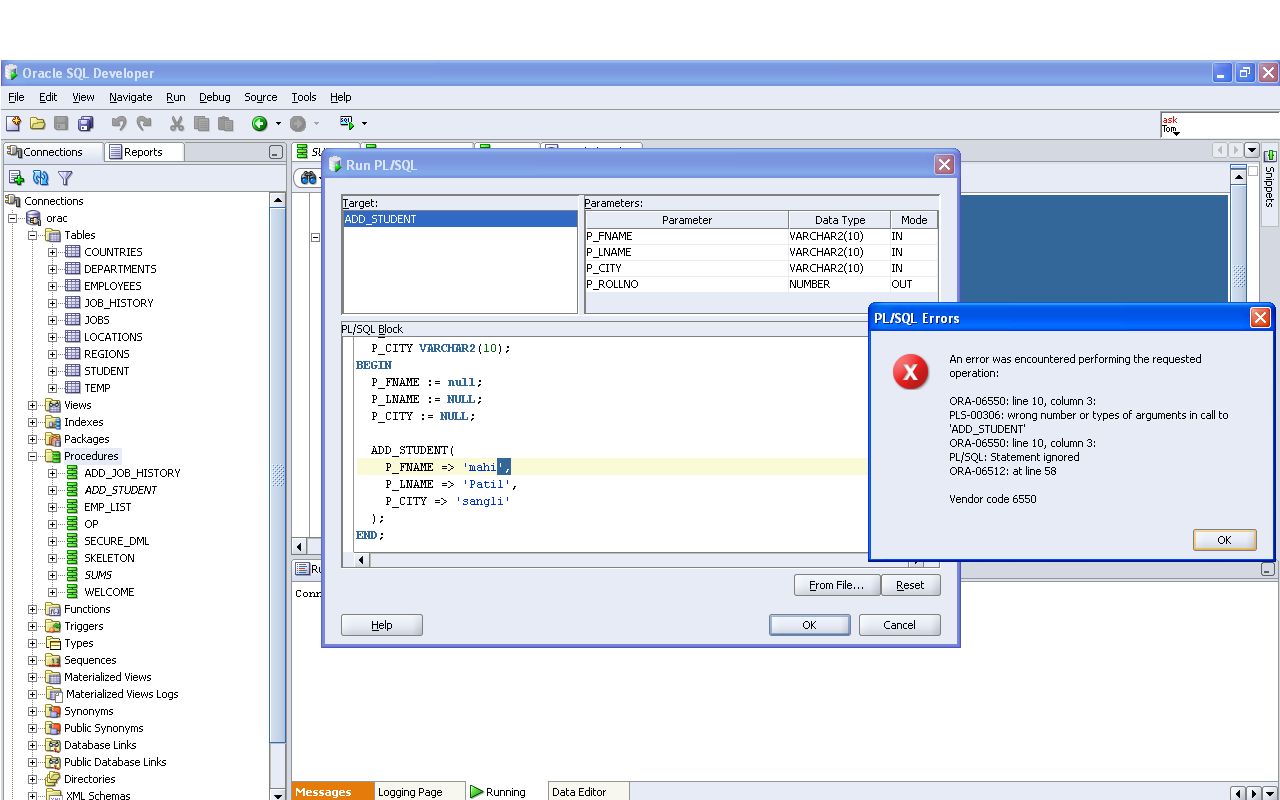
Q1)Please find error screen shot attached when i try to execute this stored procedure?
|
|
|
|
|
|