Home » RDBMS Server » Performance Tuning » Going for full table scan (Oracle 10G /Linux)
Going for full table scan [message #382608] Fri, 23 January 2009 03:55 Go to next message
dhanamukesh
Messages: 51
Registered: January 2009
Member
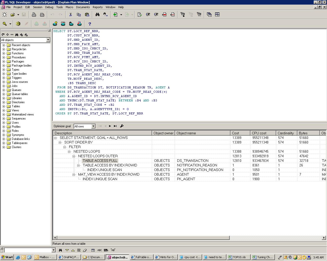
I couldn't able to reduce the cost of this query.I found that one of the table ds_transaction is oging for full table scan.I tried with indexed column also.but still the cost is high going for full table scan.

I have attached the supporting documents with this.

Please help me out with this query.


Regards,
Dhanalakshmi.P
Re: Going for full table scan [message #382610 is a reply to message #382608] Fri, 23 January 2009 03:58 Go to previous messageGo to next message
dhanamukesh
Messages: 51
Registered: January 2009
Member
here i have attached the explain plan for the query.
Re: Going for full table scan [message #382817 is a reply to message #382608] Sun, 25 January 2009 05:39 Go to previous messageGo to next message
michael_bialik
Messages: 621
Registered: July 2006
Senior Member
Try:

1. CREATE INDEX ... ON DS_TRANSACTION ( TRAN_STAT_CODE , TRAN_STAT_DATE ) ...

2. Change the statement:
...
   AND DT.TRAN_STAT_DATE BETWEEN :B4 AND :B3
   AND DT.TRAN_STAT_CODE = :B2 ...


HTH.
Re: Going for full table scan [message #383012 is a reply to message #382817] Mon, 26 January 2009 23:52 Go to previous message
dhanamukesh
Messages: 51
Registered: January 2009
Member
Thanks a lot.
Previous Topic: How to tune
Next Topic: Not able to reduce the optimizer cost after creating index
Goto Forum:
  


Current Time: Wed Dec 03 01:14:55 CST 2025